Tracking Done Right #1: view_item – WHEN, WHAT, WHERE, and WHY It Matters
How to properly track product views to power personalization, analytics, and automation.
Introduction
Tracking view_item events is the foundation of e-commerce analytics, personalization, and retargeting. Every time a customer views a product, that interaction provides valuable insight into their preferences, intent, and likelihood to purchase. However, many businesses either track it incorrectly, miss key attributes, or fail to leverage the data effectively—leading to skewed analytics, poor retargeting, and lost revenue opportunities.
In this guide, we’ll break down WHEN, WHAT, WHERE, and WHY you should track view_item events, ensuring your setup is optimized for accurate data collection, smarter marketing, and actionable insights.
👉 Ready to fix your event tracking? Let’s get started!
WHEN Should You Fire the view_item Event?
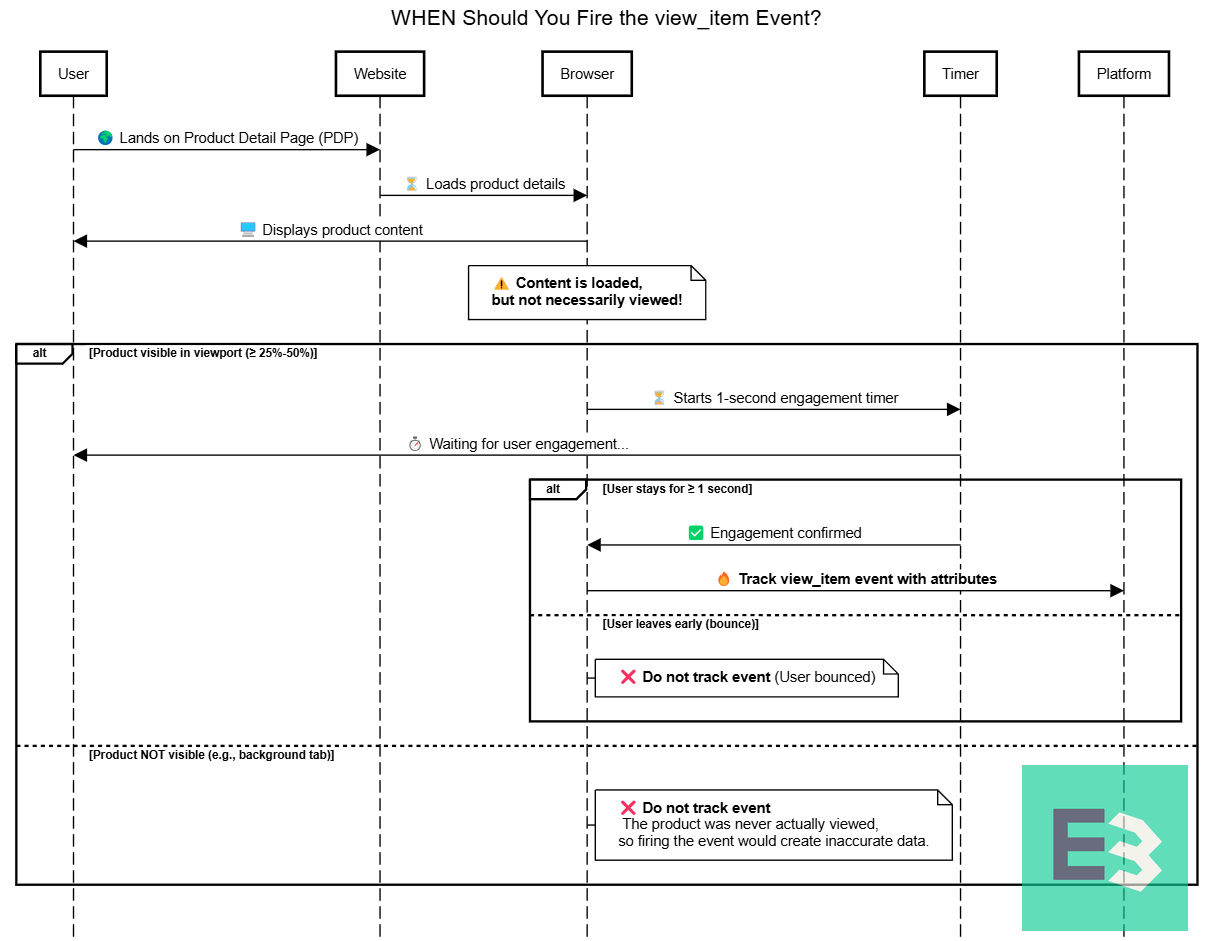
The view_item event should fire when a user actually sees a product, ensuring accurate tracking of engagement. The best approach is to trigger it based on element visibility, rather than immediately on page load, to avoid overcounting from background tabs or fast bounces.
Upon Loading the Product Detail Page (PDP)
Scenario: The user lands on a product detail page.
Action: Instead of firing the event immediately, the system should confirm that the product details are fully loaded and that the product element is visible in the viewport. Once the product is visible, view_item should be triggered with all necessary attributes. You can configure the visibility threshold based on your needs—for example, firing the event only when at least 25% or 50% of the product is visible to balance data accuracy and event volume.
Additional Quality Control: To ensure that the event reflects true engagement, consider adding a timer trigger before firing the event. Waiting 1 second (or a similar threshold) before tracking view_item helps eliminate false signals from users who bounce immediately. This approach reduces event volume but increases data quality.
Why This Matters: If a user glances at a product for just half a second, should that really be considered interest? By enforcing a minimum view time, you ensure that only meaningful interactions contribute to segmentation, personalization, and analytics.
Handling Variant Selections (Size, Color, Etc.)
Scenario: A user selects a different size, color, or another variant option on the PDP or in a quick-view modal.
Two Approaches to Tracking Variants: Some teams prefer to track this as a separate event (view_item_variant), while others re-fire view_item with the updated attributes. Both approaches can work, but using a single view_item event for both the initial product view and variant selections offers several advantages.
Recommended Approach:
The initial view_item event captures interest in the parent product before any selection.
When a variant is selected, re-firing view_item with updated properties (e.g., item_color, item_size, variant_id) ensures that retargeting and segmentation reflect actual user preferences without creating a separate event type.
This method maintains a single source of truth, preventing potential fragmentation in funnel analysis and simplifying data reporting.
Other Potential Touchpoints
Quick View Pop-ups: If users can view product details without navigating to the PDP, view_item should fire when the quick-view modal becomes visible.
Mobile App Tracking: If a user views a product in a mobile app, view_item should be fired in the app’s analytics system to maintain consistency with web tracking.
🔍 QA Considerations
To ensure your view_item tracking is clean and reliable, follow these best practices:
Avoid Double-Tracking: Prevent multiple event firings caused by duplicate triggers, tracking codes, misconfigurations, or other tracking issues.
By using element visibility tracking with a configurable threshold and adding a timing delay, businesses can ensure that product view data is both accurate and actionable, improving retargeting, personalization, recommendations and customer behavior tracking.
WHAT Data Should Be Tracked in view_item?
The view_item event should capture essential product details to support analytics, recommendations, personalization, segmentation, targeting, predictive modeling, and marketing automation. Incomplete or inconsistent data can lead to misleading reports, ineffective recommendations, and poor marketing performance.
⚠️ Important: Ensure that values tracked in events match the values in catalogs, product feeds, and other data sources. Without this alignment, your event tracking will not properly link to catalog-based systems such as Bloomreach, Meta Ads, Google Analytics, and Google Ads.
Core Identifiers (Required Fields)
product_id – Unique identifier for the product.
variant_id – Unique identifier for the selected variant (if applicable).
Price & Discount Attributes
For Single Currency Stores
The following attributes are sufficient for tracking prices in a single-currency store:
price – Product price in the local currency.
discounted_price – Discounted product price (if applicable).
discount_percentage – Percentage of the discount applied.
currency_code – Currency format (ISO standard, e.g., "USD", "EUR").
For Multi-Currency Stores
In a multi-currency setup, it may be beneficial to track prices in both the company’s reporting currency (e.g., EUR) and the customer’s local currency displayed on the website. This ensures consistency in global reporting while maintaining accuracy for local transactions.
💡 Recommended Attributes for Multi-Currency Tracking:
Prices in the Company’s Reporting Currency (e.g., EUR):
price_eur – Product price in the reporting currency.
discounted_price_eur – Discounted product price in the reporting currency.
discount_percentage_eur – Discount percentage in the reporting currency.
Prices in the Customer’s Local Currency:
price – Product price in the local currency.
discounted_price – Discounted product price in the local currency.
discount_percentage – Discount percentage in the local currency.
currency_code – The customer’s local currency (ISO format, e.g., "USD", "GBP").
Product Attributes (Static Product Data)
These attributes define core product details that do not change based on user selections.
title – Product name (e.g., "T-shirt").
brand – Brand name (e.g., "E3").
category_1 – Top-level product category (e.g., "Shoes").
category_2 – Second-level category (e.g., "Trekking").
category_3 – Third-level category (e.g., "Ankle Boots").
category_id – The unique identifier of the final category (e.g., “cat123”).
categories_ids – List of all category IDs in the hierarchy (e.g., ["cat123", "cat456", "cat789"]).
number_of_reviews – Total number of reviews for the product. (e.g., 42).
avg_item_reviews – Average rating of the product. (e.g., 4.8).
tags – Custom tags describing the product (e.g., ["new", "sales", "exclusive"]).
Variant Attributes (User-Selected Options)
These attributes change based on the user's selection, such as size, color, or other configurable options.
color – Selected color variant (e.g., black).
size – Selected size variant (e.g., 48).
gender – Gender category (e.g., "Men", "Women", "Unisex").
stock_level – Available inventory for the selected variant.
Multi-Language Considerations:
When operating in multi-language e-commerce stores, it is recommended to track unified (global) values for text-based attributes that vary by language, such as color, gender, and category. This ensures consistency across different language versions of the site and enables accurate reporting, personalization, and segmentation across all markets.
Other Product Attributes to Consider Tracking
Depending on your industry, business model, and analytics needs, additional product attributes may be useful for reporting, personalization, and advanced analytics. These attributes are not essential for all businesses but can provide valuable insights when applicable.
Fashion, Apparel & Footwear – Collection (e.g., "Spring/Summer 2024"), Material ("Leather"), Style ("Casual"), Fit Type ("Slim Fit"), Pattern ("Striped").
Beauty & Cosmetics – Skin Type ("Oily"), Shade ("Nude Beige"), Ingredients ("Hyaluronic Acid"), Fragrance Family ("Floral").
Electronics & Tech – Battery Life ("Up to 10 hours"), Processor ("Intel i7"), Screen Size ("6.1-inch OLED"), Connectivity ("Wi-Fi, 5G").
Home & Furniture – Dimensions ("200x150cm"), Weight ("12kg"), Material ("Wood"), Assembly Required (true/false).
Grocery & Food – Organic (true/false), Expiry Date, Calories per serving, Allergens ("Contains Nuts").
Front-End & User Interaction Attributes
These attributes capture how and where the user interacts with the product.
📝 Many of these attributes are usually tracked with the page_view or session_start event, but if your setup does not track them, they might be useful to include in view_item.
Session & Performance Tracking
timestamp – When the event was recorded.
page_load_ms – Time taken for the page to load (in milliseconds).
Device & Browser Information
browser – Browser used to access the product page.
browser_language – Language set in the user's browser settings.
preferred_languages – A list of all languages the user has configured in their browser, ranked by preference.
device_category – Device type (e.g., "Desktop", "Mobile", "Tablet", “Smart TV”).
device_model – Specific model of the user’s device (e.g., "iPhone 14 Pro", "Galaxy S23 Ultra").
device_brand – Brand of the device (e.g., "Apple", "Samsung").
os – Operating system of the user’s device (e.g., "iOS", "Windows").
user_agent – Full user-agent string passed by the browser (useful for advanced device fingerprinting).
Page & URL Information
location – URL of the page where view_item was triggered.
category_path – Full path through all category levels (e.g., "Shoes > Trekking > Ankle Boots").
domain – Website domain (e.g., webshop.com).
referrer – URL of the previous page that led to this product view.
language – Language of the website the user is viewing (e.g., "en", "fr", "de").
Screen & Display Attributes
screen_height / screen_width – User’s screen dimensions.
screen_resolution – Display resolution of the device.
Campaign & Attribution Tracking (If session_start is not tracked, view_item can serve as a fallback for attribution.)
utm_source – Origin of the traffic (e.g., "google", "facebook").
utm_medium – Marketing channel (e.g., "cpc", "email").
utm_campaign – Specific campaign name (e.g., "summer_sale").
utm_term – Paid search keywords (if applicable).
utm_content – Differentiates ad variations.
Additional Attributes to Consider Tracking
Beyond the essential attributes, you may also consider tracking:
Connection & Performance Metrics – Useful for optimizing website speed, adjusting media quality, and identifying slow connections (e.g., connectionType, downlinkSpeed, saveDataMode).
Time & Location Insights – Useful for tracking user behavior trends, localizing content, and fraud detection (e.g., timezone, localTime, timezoneOffset).
Security & Fraud Detection – Helps detect bots, suspicious behavior, and potential fraud risks (e.g., isBot).
Battery Status – Helps optimize performance for mobile users.
Third-Party Device Data Lookups – Services like DeviceAtlas can provide more detailed device metadata.
🔍 QA Considerations for Data Accuracy
Naming Conventions: Ensure view_item follows a structured naming approach aligned with other key product events like cart_update and purchase.
Attribute Completeness: Validate that all necessary fields—including variants and categories_ids —are correctly passed in the event to avoid incomplete or misleading tracking.
By ensuring consistent and comprehensive event data, businesses can maximize the value of view_item tracking for personalization, retargeting, and conversion analysis.
WHERE Should view_item Be Tracked?
The view_item event should be tracked across multiple platforms to ensure accurate data collection, customer insights, seamless customer experiences, and marketing automation. Choosing the right tracking destinations depends on whether your goal is reporting, retargeting, personalization, or conversion tracking.
Analytics & Data Platforms (For reporting & business insights)
Tracking view_item in analytics tools helps measure customer engagement, conversion rates, and behavioral patterns.
Analytics & Attribution Platforms (GA 4, Adobe Analytics, etc.) – Track product views, user interactions, and conversion paths for engagement analysis and attribution.
Data Warehouses (BigQuery, Snowflake, Redshift, etc.) – Stores event-level data for deeper reporting and modeling.
✅ Best Practice: Ensure consistent event tracking across platforms to maintain data accuracy in reporting.
Advertising & Retargeting Platforms (For personalized ads & dynamic product retargeting)
Capturing view_item in ad platforms allows businesses to re-engage users who viewed products but did not convert.
Meta Ads (Facebook & Instagram) – Enables Dynamic Product Ads (DPA) for product retargeting.
Google Ads (Performance Max, Display, YouTube) – Uses view_item for personalized ad placements.
TikTok & Pinterest Ads – Optimizes product discovery-based advertising.
✅ Best Practice: Ensure view_item tracking matches catalog data to avoid product feed mismatches in ads.
Customer Data & Personalization Platforms (For real-time targeting & automation)
These platforms use view_item data to build audience segments, trigger automations, and personalize marketing messages across multiple channels.
Bloomreach Engagement – A CDP and marketing automation platform that combines AI-driven personalization, predictive analytics, and cross-channel automation. It enables real-time segmentation, automated retargeting, and campaign execution across email, SMS, in-app messaging, and on-site recommendations.
Segment, mParticle, Tealium (CDPs) – These tools help centralize view_item tracking across multiple platforms, ensuring data consistency and unified audience management. However, unlike Bloomreach, they lack built-in data activation for direct omnichannel engagement (e.g., Email, SMS), requiring additional tools for execution.
✅ Best Practice: If using a CDP, track view_item server-side where possible to improve data reliability, prevent tracking loss, and reduce ad-blocker interference.
E-commerce & CRM Platforms (For conversion tracking & customer lifecycle management)
Tracking view_item in e-commerce and CRM platforms ensures visibility into user behavior across multiple touchpoints, helping businesses optimize engagement and retargeting strategies.
Bloomreach Engagement – Functions as both a CDP and lifecycle marketing platform, leveraging view_item data for personalized retargeting, predictive customer segmentation, and automated email/SMS workflows.
Shopify, Magento, Salesforce Commerce Cloud – Captures viewed products, enabling funnel analysis, abandoned browse campaigns, and conversion tracking.
Braze, Klaviyo, HubSpot, Salesforce – Uses view_item data to trigger lifecycle marketing automations, such as personalized email/SMS follow-ups and predictive customer journeys.
✅ Best Practice: Use view_item alongside session tracking to ensure accurate attribution of viewed products in CRM workflows and optimize engagement-based automation.
view_item should be tracked across analytics, advertising, personalization, and e-commerce platforms to maximize customer insights, improve retargeting efforts, and enhance automation workflows.
WHY Track view_item and What Business Use Cases Does It Enable?
The view_item event is a fundamental part of e-commerce analytics, personalization, and retargeting. It helps businesses understand what users are interested in, even if they don’t take immediate action (e.g., adding to cart or purchasing).
Without tracking view_item, businesses lose critical insights into:
Customer intent – Knowing what products users explore before purchasing.
Drop-off points – Understanding why users view but don’t convert.
Personalization opportunities – Delivering relevant product recommendations.
Campaign effectiveness – Measuring the impact of ad clicks and email engagement on product discovery.
Retargeting & remarketing – Re-engaging potential buyers who showed interest but didn’t purchase.
💡 By capturing view_item, businesses can move beyond basic tracking and unlock automation strategies that improve engagement and conversions.
Business Use Cases & Automation Examples
The view_item event can power personalization, automation, and data-driven marketing. Below are key ways it can be activated for retargeting, lifecycle marketing, and inventory management.
1. Personalized Recommendations & Dynamic Content
Show Recently Viewed Products in emails, SMS, and on-site banners.
Use AI-powered recommendations to suggest similar or frequently viewed together items.
Highlight Trending Items by Category, based on the most viewed products in each segment.
Dynamically feature Most Popular Products across the website and marketing channels.
2. Retargeting & Advertising
Sync viewed product audiences with Meta, Google, and TikTok Ads for retargeting.
Create custom retargeting segments based on viewed product categories or price ranges.
Use lookalike audiences to target similar high-intent shoppers.
3. Browse Abandonment Campaigns
Send browse abandonment emails or SMS within hours of a user viewing a product.
Trigger push notifications reminding users of their last viewed item.
Offer incentives like limited-time discounts or free shipping to encourage return visits.
4. AI-Driven Segmentation & Predictive Targeting
Segment high-intent shoppers who view a product multiple times.
Identify price-sensitive users waiting for a discount based on repeated views.
Create VIP segments for users engaging with premium or high-margin products.
Use AI-driven lead scoring to predict purchase likelihood based on browsing behavior.
5. Inventory & Price-Based Automations
Trigger low-stock urgency messages when a viewed item has limited availability.
Send back-in-stock notifications to users who previously viewed an unavailable product.
Automate price drop alerts for users tracking specific items.
Adjust on-site recommendations to prioritize in-stock products over unavailable ones.
6. Cross-Sell & Upsell Opportunities
Display product bundles based on previously viewed items.
Upsell higher-value versions of products the user has engaged with.
Send post-purchase recommendations based on a user’s view_item history.
7. Merchandising & Content Optimization
Adjust homepage and category pages dynamically based on real-time views.
Use A/B testing to analyze how product descriptions and layouts impact engagement.
Identify trending products to feature in email campaigns and landing pages.
Track campaign effectiveness by analyzing how marketing initiatives impact view_item volume.
8. Fraud Detection & Anomaly Monitoring
Detect bot traffic or unusual view patterns indicating fraudulent activity.
Identify competitor monitoring based on mass product views from specific IPs.
Exclude non-human behavior from marketing segments and analytics.
Tracking view_item in enables advanced segmentation, predictive automation, and AI-driven marketing strategies. By leveraging this data, businesses can enhance personalization, improve conversion rates, and optimize marketing efficiency.
💡Conclusion & Key Takeaways
Tracking view_item is more than just collecting product view data—it’s about activating insights to drive personalization, retargeting, lifecycle automation, and business growth. Throughout this guide, we explored:
WHEN → view_item should fire when a product is truly seen, using element visibility tracking and timing-based triggers to ensure accuracy.
WHAT → Essential attributes like product details, pricing, variant selection, and front-end interaction data must be captured for analytics, segmentation, and automation.
WHERE → The event should be tracked across analytics, advertising, CRM, and personalization platforms to enable cross-channel marketing and data-driven decisions.
WHY → Leveraging view_item data unlocks use cases like AI-driven recommendations, retargeting, inventory-based alerts, and predictive audience segmentation.
✅ Final Best Practices for Tracking view_item
Ensure data consistency – The values tracked in view_item should match product feeds and catalogs across platforms (e.g., Bloomreach, Meta, Google Ads).
Use both client-side and server-side tracking – Server-side tracking improves data reliability, security, and ad-blocker resistance.
Leverage AI-driven segmentation – Use view_item data to identify high-intent users and trigger personalized automation.
Integrate with multiple platforms – Enable cross-channel retargeting, email/SMS automation, and merchandising optimization based on product views.
Monitor & validate your setup – Use debugging tools, data layer validation, and A/B testing to ensure tracking accuracy.
By implementing best-in-class view_item tracking, businesses can increase engagement, optimize marketing spend, and drive higher conversions with data-backed personalization and automation.
Take Your Tracking to the Next Level with E3 Services
view_item tracking is just the beginning. To fully unlock your customer data’s potential, you need a structured strategy, best-in-class technology, and expert guidance. At E3 Services, we help brands bridge the gap between data and meaningful customer experiences—from CDP integrations to advanced marketing automation.
🚀 Looking to optimize your event tracking and activation strategy? Schedule a FREE 30-minute consultation and build a data-driven strategy that drives real business results.




